GM Service Manual Online
For 1990-2009 cars only
Makes
🢒
Chevrolet
🢒
2001
🢒
Cavalier
🢒
Transmission/Transaxle
🢒
Automatic Transaxle - 4T40-E/4T45-E
🢒 Automatic Transmission Controls Schematics
Figure
1:
TFP Switch (MXO) and Speed Sensors
Master Electrical Component List
OBD II Symbol Description Notice
PNP Switch and TCC Release Signal
Figure
2:
PNP Switch and TCC Release Signal
Master Electrical Component List
OBD II Symbol Description Notice
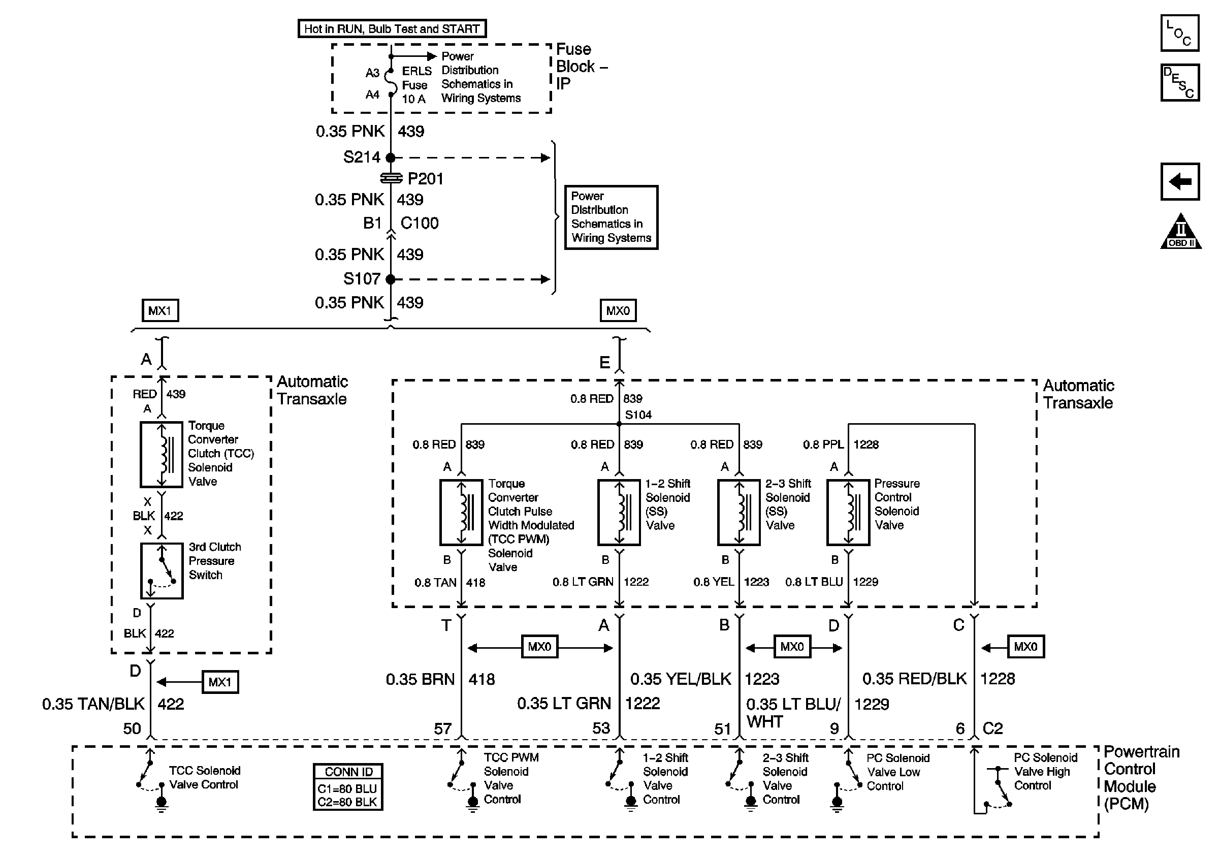
Solenoid Controls
TFP Switch (MXO) and Speed Sensors
Power, Ground and Serial Data
Shift Lock Control
Power, Cruise Control Assembly
IP Fuse Block ERLS Fuse
IP Fuse Block ERLS Fuse
IP Fuse Block CIG, HORN, LT HDLP, CLSTR, EXT, LP, FOG Fuses, and HDLP Circuit Breaker
Figure
3:
Solenoid Controls
Master Electrical Component List
OBD II Symbol Description Notice
PNP Switch and TCC Release Signal